关于hashCode
hashCode的存在主要是用于查找的快捷性,如Hashtable,HashMap等,hashCode是用来在散列存储结构中确定对象的存储地址的.
1、hashcode是用来查找的,如果你学过数据结构就应该知道,在查找和排序这一章有 例如内存中有这样的位置 0 1 2 3 4 5 6 7 而我有个类,这个类有个字段叫ID,我要把这个类存放在以上8个位置之一,如果不用hashcode而任意存放,那么当查找时就需要到这八个位置里挨个去找,或者用二分法一类的算法。 但如果用hashcode那就会使效率提高很多。 我们这个类中有个字段叫ID,那么我们就定义我们的hashcode为ID%8,然后把我们的类存放在取得得余数那个位置。比如我们的ID为9,9除8的余数为1,那么我们就把该类存在1这个位置,如果ID是13,求得的余数是5,那么我们就把该类放在5这个位置。这样,以后在查找该类时就可以通过ID除 8求余数直接找到存放的位置了。 2.但是如果两个类有相同的hashcode怎么办那(我们假设上面的类的ID不是唯一的),例如9除以8和17除以8的余数都是1,那么这是不是合法的,回答是:可以这样。那么如何判断呢?在这个时候就需要定义 equals了。 也就是说,我们先通过 hashcode来判断两个类是否存放某个桶里,但这个桶里可能有很多类,那么我们就需要再通过 equals 来在这个桶里找到我们要的类。 那么。重写了equals(),为什么还要重写hashCode()呢? 想想,你要在一个桶里找东西,你必须先要找到这个桶啊,你不通过重写hashcode()来找到桶,光重写equals()有什么用啊
理解了hashCode我们来理解HashMap
HashMap概述
HashMap是基于哈希表的Map接口的非同步实现。此实现提供所有可选的映射操作,并允许使用null值和null键。此类不保证映射的顺序,特别是它不保证该顺序恒久不变。 在java编程语言中,最基本的结构就是两种,一个是数组,另外一个是模拟指针(引用),所有的数据结构都可以用这两个基本结构来构造的,HashMap也不例外。HashMap实际上是一个“链表散列”的数据结构,即数组和链表的结合体。
内部存储
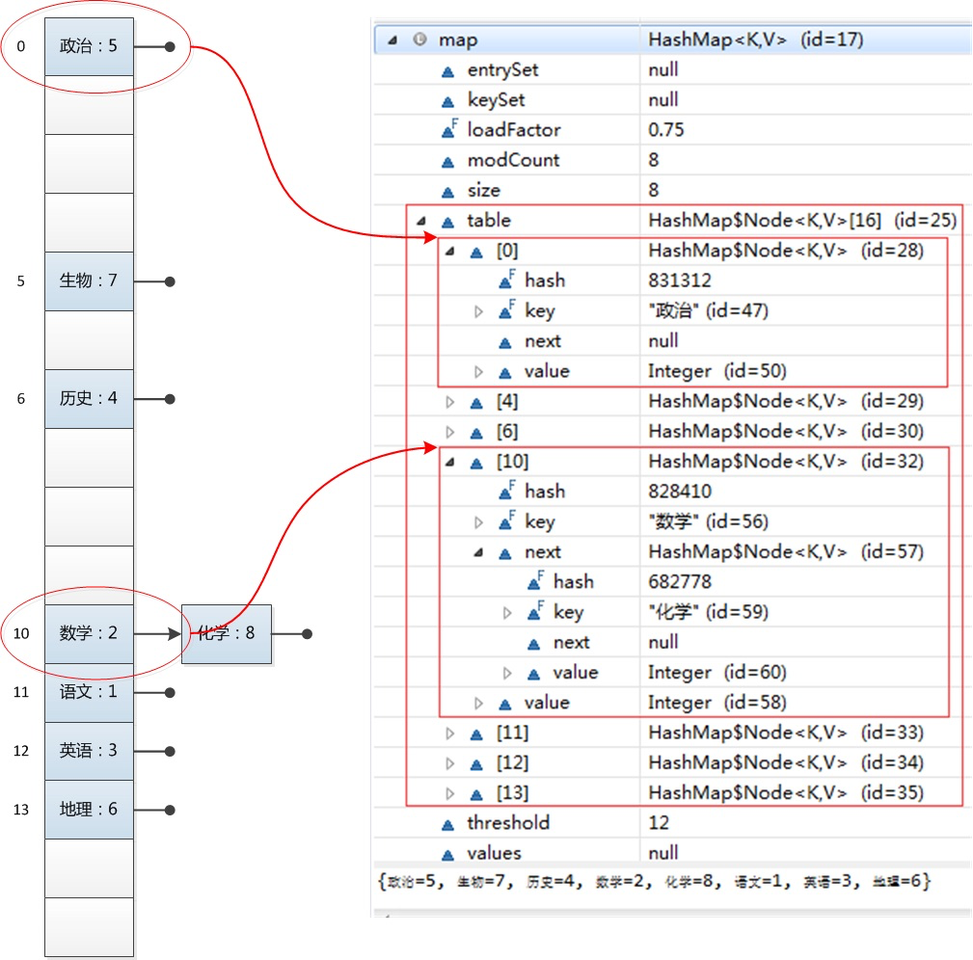
HashMap的内部存储是一个数组(bucket),数组的元素Node实现了是Map.Entry接口(hash, key, value, next),next非空时指向定位相同的另一个Entry,如图:
关于hashCode
hashCode的存在主要是用于查找的快捷性,如Hashtable,HashMap等,hashCode是用来在散列存储结构中确定对象的存储地址的.
1、hashcode是用来查找的,如果你学过数据结构就应该知道,在查找和排序这一章有 例如内存中有这样的位置 0 1 2 3 4 5 6 7 而我有个类,这个类有个字段叫ID,我要把这个类存放在以上8个位置之一,如果不用hashcode而任意存放,那么当查找时就需要到这八个位置里挨个去找,或者用二分法一类的算法。 但如果用hashcode那就会使效率提高很多。 我们这个类中有个字段叫ID,那么我们就定义我们的hashcode为ID%8,然后把我们的类存放在取得得余数那个位置。比如我们的ID为9,9除8的余数为1,那么我们就把该类存在1这个位置,如果ID是13,求得的余数是5,那么我们就把该类放在5这个位置。这样,以后在查找该类时就可以通过ID除 8求余数直接找到存放的位置了。 2.但是如果两个类有相同的hashcode怎么办那(我们假设上面的类的ID不是唯一的),例如9除以8和17除以8的余数都是1,那么这是不是合法的,回答是:可以这样。那么如何判断呢?在这个时候就需要定义 equals了。 也就是说,我们先通过 hashcode来判断两个类是否存放某个桶里,但这个桶里可能有很多类,那么我们就需要再通过 equals 来在这个桶里找到我们要的类。 那么。重写了equals(),为什么还要重写hashCode()呢? 想想,你要在一个桶里找东西,你必须先要找到这个桶啊,你不通过重写hashcode()来找到桶,光重写equals()有什么用啊
理解了hashCode我们来理解HashMap
HashMap概述
HashMap是基于哈希表的Map接口的非同步实现。此实现提供所有可选的映射操作,并允许使用null值和null键。此类不保证映射的顺序,特别是它不保证该顺序恒久不变。 在java编程语言中,最基本的结构就是两种,一个是数组,另外一个是模拟指针(引用),所有的数据结构都可以用这两个基本结构来构造的,HashMap也不例外。HashMap实际上是一个“链表散列”的数据结构,即数组和链表的结合体。
内部存储
HashMap的内部存储是一个数组(bucket),数组的元素Node实现了是Map.Entry接口(hash, key, value, next),next非空时指向定位相同的另一个Entry,如图:
HashMap实现存储和读取
存储
public V put(K key, V value) {
// HashMap允许存放null键和null值。
// 当key为null时,调用putForNullKey方法,将value放置在数组第一个位置。
if (key == null)
return putForNullKey(value);
// 根据key的keyCode重新计算hash值。
int hash = hash(key.hashCode());
// 搜索指定hash值在对应table中的索引。
int i = indexFor(hash, table.length);
// 如果 i 索引处的 Entry 不为 null,通过循环不断遍历 e 元素的下一个元素。
for (Entry<K,V> e = table[i]; e != null; e = e.next) {
Object k;
if (e.hash == hash && ((k = e.key) == key || key.equals(k))) {
// 如果发现已有该键值,则存储新的值,并返回原始值
V oldValue = e.value;
e.value = value;
e.recordAccess(this);
return oldValue;
}
}
// 如果i索引处的Entry为null,表明此处还没有Entry。
modCount++;
// 将key、value添加到i索引处。
addEntry(hash, key, value, i);
return null;
}
根据hash值得到这个元素在数组中的位置(即下标),如果数组该位置上已经存放有其他元素了,那么在这个位置上的元素将以链表的形式存放,新加入的放在链头,最先加入的放在链尾。如果数组该位置上没有元素,就直接将该元素放到此数组中的该位置上。 hash(int h)方法根据key的hashCode重新计算一次散列。此算法加入了高位计算,防止低位不变,高位变化时,造成的hash冲突。
static int hash(int h) {
h ^= (h >>> 20) ^ (h >>> 12);
return h ^ (h >>> 7) ^ (h >>> 4);
}
HashMap中要找到某个元素,需要根据key的hash值来求得对应数组中的位置。如何计算这个位置就是hash算法。前面说过HashMap的数据结构是数组和链表的结合,所以我们当然希望这个HashMap里面的元素位置尽量的分布均匀些,尽量使得每个位置上的元素数量只有一个,那么当我们用hash算法求得这个位置的时候,马上就可以知道对应位置的元素就是我们要的,而不用再去遍历链表,这样就大大优化了查询的效率。
根据上面 put 方法的源代码可以看出,当程序试图将一个key-value对放入HashMap中时,程序首先根据该 key的 hashCode() 返回值决定该 Entry 的存储位置:如果两个 Entry 的 key 的 hashCode() 返回值相同,那它们的存储位置相同。如果这两个 Entry 的 key 通过 equals 比较返回 true,新添加 Entry 的 value 将覆盖集合中原有 Entry的 value,但key不会覆盖。如果这两个 Entry 的 key 通过 equals 比较返回 false,新添加的 Entry 将与集合中原有 Entry 形成 Entry 链,而且新添加的 Entry 位于 Entry 链的头部——具体说明继续看 addEntry() 方法的说明。
具体如何根据hash计算下标呢,参见
JDK 源码中 HashMap 的 hash 方法原理是什么?
获取
public V get(Object key) {
if (key == null)
return getForNullKey();
int hash = hash(key.hashCode());
for (Entry<K,V> e = table[indexFor(hash, table.length)];
e != null;
e = e.next) {
Object k;
if (e.hash == hash && ((k = e.key) == key || key.equals(k)))
return e.value;
}
return null;
}
从HashMap中get元素时,首先计算key的hashCode,找到数组中对应位置的某一元素,然后通过key的equals方法在对应位置的链表中找到需要的元素。
HashMap的resize
当hashmap中的元素越来越多的时候,碰撞的几率也就越来越高(因为数组的长度是固定的),所以为了提高查询的效率,就要对hashmap的数组进行扩容,数组扩容这个操作也会出现在ArrayList中,所以这是一个通用的操作,很多人对它的性能表示过怀疑,不过想想我们的“均摊”原理,就释然了,而在hashmap数组扩容之后,最消耗性能的点就出现了:原数组中的数据必须重新计算其在新数组中的位置,并放进去,这就是resize。 那么hashmap什么时候进行扩容呢?当hashmap中的元素个数超过数组大小loadFactor时,就会进行数组扩容,loadFactor的默认值为0.75,也就是说,默认情况下,数组大小为16,那么当hashmap中元素个数超过160.75=12的时候,就把数组的大小扩展为216=32,即扩大一倍,然后重新计算每个元素在数组中的位置,而这是一个非常消耗性能的操作,所以如果我们已经预知hashmap中元素的个数,那么预设元素的个数能够有效的提高hashmap的性能。比如说,我们有1000个元素new HashMap(1000), 但是理论上来讲new HashMap(1024)更合适,不过上面annegu已经说过,即使是1000,hashmap也自动会将其设置为1024。 但是new HashMap(1024)还不是更合适的,因为0.751000 < 1000, 也就是说为了让0.75 * size > 1000, 我们必须这样new HashMap(2048)才最合适,既考虑了&的问题,也避免了resize的问题。
1.8的优化
Java8做的改变: 1.HashMap是数组+链表+红黑树(JDK1.8增加了红黑树部分),当链表长度>=8时转化为红黑树 在JDK1.8版本中,对数据结构做了进一步的优化,引入了红黑树。而当链表长度太长(默认超过8)时,链表就转换为红黑树,利用红黑树快速增刪改查的特点提高HashMap的性能,其中会用到红黑树的插入、刪除、查找等算法。 2. java8 中对hashmap护容不是重新计算所有元素在数组的位置,而是我们使用的是2次幂的扩展(指长度扩为原来2倍),所以,元素的位置要么是在原位置,要么是在原位置再移动2次幂的位置在扩充HashMap的时候,不需要像JDK1.7的实现那样重新计算hash,只需要看看原来的hash值新增的那个bit是1还是0就好了,是0的话索引没变,是1的话索引变成“原索引+oldCap”。
面试中通常被问到的。
HashMap高并发情况下会出现什么问题?
扩容问题 HashMap的存放自定义类时,需要实现自定义类的什么方法?
hashCode和equals.通过hash(hashCode)然后模运算(其实是与的位操作)定位在Entry数组中的下标,然后遍历这之后的链表,通过equals比较有没有相同的key,如果有直接覆盖value,如果没有就重新创建一一个Entry。
hashmap为什么可以插入空值?
HashMap中添加key == null的Entry时会调用putForNullKey方法直接去遍历table[0]Entry链表,寻找e.key == null的Entry或者没有找到遍历结束如果找到了e.key==null,就保存null值对应的原值oldValue,然后覆盖原值,并返回oldValue如果在table[O]Entrty链表中没有找到就调用addEntry方法添加一个key为null的Entry
Hashmap 为什么线程不安全(hash 碰撞和扩容导致)
HashMap扩容的的时候可能会形成环形链表,造成死循环。


