1、编写脚本,接受二个位置参数,magedu和/www,判断系统是否有magedu,如果没有则自动创建magedu用户,并自动设置家目录为/www
[root@test qiuhom]#cat checkuser.sh
#!/bin/bash
user=$1
[ $UID -ne 0 ] && echo "this script must root run it" && exit 3
[ $# -ne 2 ] && echo "usage bash $0 user homedir" && exit 4
if [[ $2 =~ ^(\/.*) ]];then
homedir=$2
else
echo "input homedir must directory"
exit 6
fi
if getent passwd $user &> /dev/null ;then
echo "$user is exist"
exit 7
else
useradd $user -m -d $homedir
[ $? -eq 0 ] && echo $user is create successful
fi
[root@test qiuhom]#sh checkuser.sh tom
usage bash checkuser.sh user homedir
[root@test qiuhom]#sh checkuser.sh qiuhom /home/qiuhom
qiuhom is exist
[root@test qiuhom]#sh checkuser.sh tom tom
input homedir must directory
[root@test qiuhom]#sh checkuser.sh magedu /www
magedu is create successful
[root@test qiuhom]#getent passwd magedu
magedu:x:1004:1004::/www:/bin/bash
[root@test qiuhom]#ll /www/ -d
drwx------ 3 magedu magedu 78 11月 26 22:13 /www/
[root@test qiuhom]#ll /www/ -a
总用量 16
drwx------ 3 magedu magedu 78 11月 26 22:13 .
dr-xr-xr-x. 22 root root 4096 11月 26 22:13 ..
-rw-r--r-- 1 magedu magedu 18 10月 31 2018 .bash_logout
-rw-r--r-- 1 magedu magedu 193 10月 31 2018 .bash_profile
-rw-r--r-- 1 magedu magedu 231 10月 31 2018 .bashrc
drwxr-xr-x 4 magedu magedu 39 11月 3 14:33 .mozilla
[root@test qiuhom]#
2、使用expect实现自动登录系统。
[root@ansible_centos6 ~]# ip a s
1: lo: <LOOPBACK,UP,LOWER_UP> mtu 65536 qdisc noqueue state UNKNOWN
link/loopback 00:00:00:00:00:00 brd 00:00:00:00:00:00
inet 127.0.0.1/8 scope host lo
inet6 ::1/128 scope host
valid_lft forever preferred_lft forever
2: eth1: <BROADCAST,MULTICAST,UP,LOWER_UP> mtu 1500 qdisc pfifo_fast state UP qlen 1000
link/ether 00:0c:29:41:ff:c0 brd ff:ff:ff:ff:ff:ff
inet 192.168.0.128/24 brd 192.168.0.255 scope global eth1
inet6 fe80::20c:29ff:fe41:ffc0/64 scope link
valid_lft forever preferred_lft forever
[root@ansible_centos6 ~]# cat autologin.exp
#!/usr/bin/expect
set ip [lindex $argv 0]
set user [lindex $argv 1]
set port [lindex $argv 2]
set passwd [lindex $argv 3]
set timeout 10
spawn ssh $user@$ip -p $port
expect {
"yes/no" {send "yes\n";exp_continue}
"password" {send "$passwd\n"}
}
interact
[root@ansible_centos6 ~]# expect autologin.exp 192.168.0.99 qiuhom 41319 admin
spawn ssh qiuhom@192.168.0.99 -p 41319
qiuhom@192.168.0.99's password:
[qiuhom@test ~]$ip a s
1: lo: <LOOPBACK,UP,LOWER_UP> mtu 65536 qdisc noqueue state UNKNOWN group default qlen 1000
link/loopback 00:00:00:00:00:00 brd 00:00:00:00:00:00
inet 127.0.0.1/8 scope host lo
valid_lft forever preferred_lft forever
inet6 ::1/128 scope host
valid_lft forever preferred_lft forever
2: enp2s0: <BROADCAST,MULTICAST,UP,LOWER_UP> mtu 1500 qdisc pfifo_fast state UP group default qlen 1000
link/ether 00:30:18:51:af:3c brd ff:ff:ff:ff:ff:ff
inet 192.168.0.99/24 brd 192.168.0.255 scope global noprefixroute enp2s0
valid_lft forever preferred_lft forever
inet 172.16.1.2/16 brd 172.16.255.255 scope global noprefixroute enp2s0:0
valid_lft forever preferred_lft forever
inet6 fe80::230:18ff:fe51:af3c/64 scope link
valid_lft forever preferred_lft forever
3: enp3s0: <NO-CARRIER,BROADCAST,MULTICAST,UP> mtu 1500 qdisc pfifo_fast state DOWN group default qlen 1000
link/ether 00:30:18:51:af:3d brd ff:ff:ff:ff:ff:ff
4: docker0: <NO-CARRIER,BROADCAST,MULTICAST,UP> mtu 1500 qdisc noqueue state DOWN group default
link/ether 02:42:bd:55:ad:ff brd ff:ff:ff:ff:ff:ff
inet 172.17.0.1/16 scope global docker0
valid_lft forever preferred_lft forever
[qiuhom@test ~]$
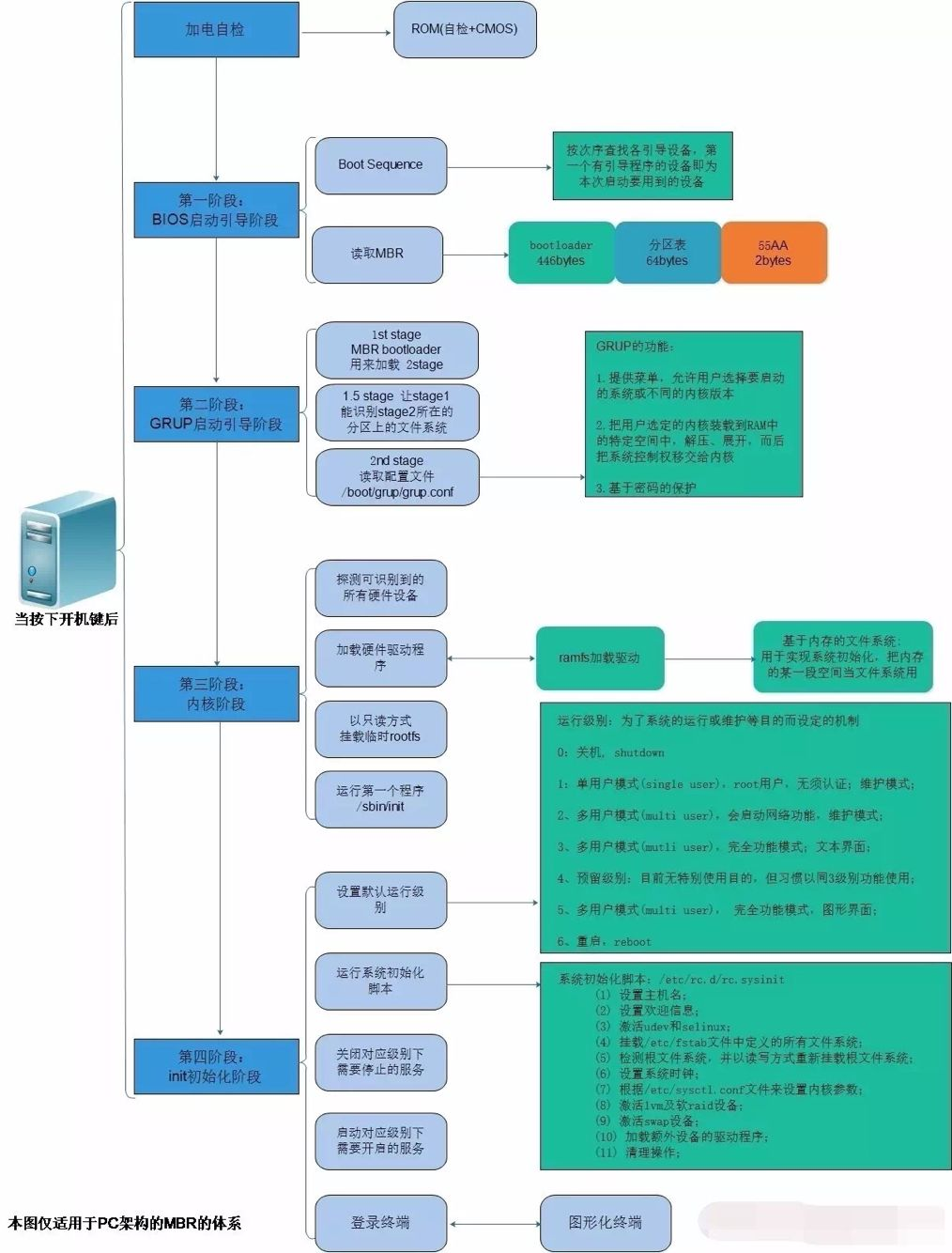
3、简述linux操作系统启动流程

1) 计算机加电自检,当给计算机通电后,其主板上的coms芯片会执行bios上的程序,程序会对其硬件信息去检查是否存在以及是否能够正常工作,最后初始化硬件;
2)bios启动引导,此阶段分两个步骤,第一步是查找引导设备,查找到第一个有引导程序的设备即为启动引导设备;第二步是找到了引导设备,读取引导设备上的mbr(第一扇区的前446字节数bootloader 中间64字节数分区表 最后两个字节是55aa共512字节);
3)grub启动引导,grub提供给我们选择菜单,我们可以选择其不同内核版本的内核进行启动(如果是多内核的情况),然后把我们选择的内核装载到内存中解压展开,最后读取grub配置文件找到initrd.img(此文件存放各种硬件驱动以便后续切换根)
4)内核初始化,此阶段主要是探测可识别的硬件,加载硬件驱动,切换根分区(挂载rootfs),运行系统第一个进程init进程初始化系统;
5)系统初始化,此阶段主要是初始化软件运行环境,它会读取配文件/init/inittab(centos5和6)或者systemd(centos7)读取默认运行级别,然后运行该默认级别下的脚本,启停默认级别下定义的服务(centos7采用systemd来启停服务,centos6是采用init进程来启停服务),最后登录终端;
4、破解centos7 密码。
方式一:
1)启动时按任意键停止启动,按e键进入编辑模式;
2)将光标移动到linux16开始的行,添加内核参数rd.break
3)按ctrl + x 启动
4)以只读方式重新挂载根;mount -o remount,rw /sysroot
说明:可以看到我们Ctrl + x 重新进入系统正在的根在/sysroot上,并且是只读挂载
5)切换根chroot /sysroot
6)更改密码 passwd root
7) touch /.autorelabel ,并退出当前切换后的根分区
说明:可以看到我们不退出当前切换后的根分区是不能重启的
8) 重新启动系统;reboot
方式二:
1)启动时按任意键暂停启动,并按e键进入编辑模式
2)将光标移动至linux16开始的行,并在末尾追加 rw init=/sysroot/bin/sh
3)Ctrl+x启动
说明:用以上启动方式,我们可以省略重新以读写方式挂载/sysroot,后续直接切换根,更改密码
4)切换根chroot /sysroot
5)更改root密码 passwd root
6)更新/.autorelabel文件的时间戳touch /.autorelabel (此文件的作用是下次重新启动它会重新标记selinux的文件系统)
7)exit 并重启









